Le looser parfait
Modérateur : Administrateurs
Le looser parfait
Voila je vient de recevoir le prototype de l' indien.
Alors au départ j' ai laissé tombé direct : le truc ne fait que vendre, je sais meme pas comment.
Et puis en insistant je m' aperçois qu' il est un sacré tocard a la loose sur certain graphique avec des sets au hasard ; en gros j' ai des série de 37 euros perdu pratiquement aussi souvent que des 10 euros de gains sur france 40 darwinex en un lot.
Sur le uk j' ai un set qui pert 27 euros au moins 2 a trois plus souvent qu' il gagne 30 euros, avec des graphique en backtest hallucinent de droiture a la loose...
La question classique : est ce que en inversant les trades je peut le transformer en gros gagnant, même frait déduit ?
Alors au départ j' ai laissé tombé direct : le truc ne fait que vendre, je sais meme pas comment.
Et puis en insistant je m' aperçois qu' il est un sacré tocard a la loose sur certain graphique avec des sets au hasard ; en gros j' ai des série de 37 euros perdu pratiquement aussi souvent que des 10 euros de gains sur france 40 darwinex en un lot.
Sur le uk j' ai un set qui pert 27 euros au moins 2 a trois plus souvent qu' il gagne 30 euros, avec des graphique en backtest hallucinent de droiture a la loose...
La question classique : est ce que en inversant les trades je peut le transformer en gros gagnant, même frait déduit ?
Re: Le looser parfait
PS : a priori oui c' est le frais qui coute cher en breakeven a chaque foi -37 euros sur un lot chez darwinex...royaltea a écrit :Voila je vient de recevoir le prototype de l' indien.
Alors au départ j' ai laissé tombé direct : le truc ne fait que vendre, je sais meme pas comment.
Et puis en insistant je m' aperçois qu' il est un sacré tocard a la loose sur certain graphique avec des sets au hasard ; en gros j' ai des série de 37 euros perdu pratiquement aussi souvent que des 10 euros de gains sur france 40 darwinex en un lot.
Sur le uk j' ai un set qui pert 27 euros au moins 2 a trois plus souvent qu' il gagne 30 euros, avec des graphique en backtest hallucinent de droiture a la loose...
La question classique : est ce que en inversant les trades je peut le transformer en gros gagnant, même frait déduit ?
Re: Le looser parfait
Bon j' ai bien backtesté l' ea, alors sur certain instrument c' est complètement fantaisiste et relève a la limite de la tricherie au niveau des fermetures de trade. Sur d' autre c' est pas pertinent, comprendre on gagne un peu ou le contraire, mais sur certaine devises et quelque rares indices si le résultat a la perte est authentique je pense qu' il est obligatoire de commencer un test démo avec prise e trade a l' envers, et garder les clotures qui sont le plus souvent fantastique.
Voila, si quelqu' un est intéressé pour tester ce prototype indien qu' il me contacte par MP.
Voila, si quelqu' un est intéressé pour tester ce prototype indien qu' il me contacte par MP.
Re: Le looser parfait
Il manque du contexte à tes messages : tu as commandé un EA selon une idée de trade à un indien, tu viens d'être livré, et il s'avère que l'EA est perdant, tellement perdant que tu voudrais utiliser ses signaux en contrarien ?
Alors il faut savoir qu'un EA avec 37 loosers d'affilés, c'est facile à faire : il suffet d'ouvrir au hasard sur un cross avec un gros spread (EURSEK par exemple), et d'attendre 5 minute. 90% du temps, tu vas cloturer dans le spread de l'ouverture, donc au bout d'un moment tu vas tout perdre. Et si tu fais l'inverse, tu vas également cloturer dans le spread 90% du temps et avoir un looser aussi. Bref, frais+spread font que des EA looser, c'est enfantin à générer. C'est même ce qu'on obtient le plus souvent quand on commence.
Ok, admettons que c'est pas de la cloture régulière dans le spread ton beau looser. Et bien déjà, je pense que tu peux demander a ton indien de te faire l'EA contrarien, si la stratégie est assez basique, ça n'est pas difficile à faire. Sinon, tu peux faire tourner en démo ton looser et utiliser un trade copier pour copier le trade sur un autre compte (la pluspart des trades copiers permettent d'inverser le sens des trades).
Bon, sinon tu peux publier des backtests, voire m'envoyer l'EA pour le jour où j'aurais 5 minutes à perdre pour inverser le sens des trades.
Alors il faut savoir qu'un EA avec 37 loosers d'affilés, c'est facile à faire : il suffet d'ouvrir au hasard sur un cross avec un gros spread (EURSEK par exemple), et d'attendre 5 minute. 90% du temps, tu vas cloturer dans le spread de l'ouverture, donc au bout d'un moment tu vas tout perdre. Et si tu fais l'inverse, tu vas également cloturer dans le spread 90% du temps et avoir un looser aussi. Bref, frais+spread font que des EA looser, c'est enfantin à générer. C'est même ce qu'on obtient le plus souvent quand on commence.
Ok, admettons que c'est pas de la cloture régulière dans le spread ton beau looser. Et bien déjà, je pense que tu peux demander a ton indien de te faire l'EA contrarien, si la stratégie est assez basique, ça n'est pas difficile à faire. Sinon, tu peux faire tourner en démo ton looser et utiliser un trade copier pour copier le trade sur un autre compte (la pluspart des trades copiers permettent d'inverser le sens des trades).
Bon, sinon tu peux publier des backtests, voire m'envoyer l'EA pour le jour où j'aurais 5 minutes à perdre pour inverser le sens des trades.
Re: Le looser parfait
oui, c' est ça a peu de choses près.
Alors en fait c' était un proto, parce que un développement ça se fait étapes par étapes...
Ensuite et je m' y attendait un peu a ce genre de heurs, il as réellement bossé dessus, mais a bâclé le travail en ne vérifiant rien, résultat en fait c' est un bug (n' arrive pas a charger un indicateurs qui était free chez mql, et coute maintenant 10 e avec alert...) qui génère les trades.
La bêtise incommensurable du résultat m' empêche de dévoiler ce qui se passe avec cet ea buggé, j' ai bien sur passé des heures a le tester dans tout les sens.
Il dispose d' un BE, ce qui fait qu' un retour a zéro coute effectivement des fraits, qui pourrait etre annihilé en remontant le tout de quelque pips.
Autrement a certaines époques, malgré les fraits, celui ci s' avère gagnant.
D' après mes observations, je croit comprendre que des backtest chez darwinex inclus les commissions, si ce n' est le spread (sans certitudes), mais que c' est moins évident chez jfd par exemple, qui a première vu semble a ce propos moins cher, mais entre commissions, spread et roolover, c' est pas simple.
La vérité c' est que c' est un robot unidirectionnel, ce qui reste une des cinq stratégie de base des grosses mains, qui s' automatisent a vitesse grand V, quand ce n' est pas entièrement le cas dans certaines sections comme chez goldman.
Traduction, en range, comme en tendance, même légère, même avec des corrections, il est gagnant.
Attention, pour moi gagnant c' est pas du 100 pourcent win, c' est des wins, des zéros avec fraits et des looses, mais a la fin c' est positif.
Merci de ton éventuelle aide, j' en prend bonne note, pour l' instant dans l' euphorie du truc je l' ai payé entièrement en lui demandant de bien sur apporter quelques corrections : mode buy, éventuellement un Be en territoire positif, un mode furtif contre les brokers escrow (ça existe et pas qu' un peu)... j' attend, il m' as promis plusieurs versions, on verra s' il tient parole.
En toute honnêteté, il m' as pondu une stratégie que j' avait théorisé a force d' observer le marché, mais tellement farfelu que j' aurait jamais osé le demandé, et il s' avère que c' est bien ce que je pensait, ça fonctionne.
Alors en fait c' était un proto, parce que un développement ça se fait étapes par étapes...
Ensuite et je m' y attendait un peu a ce genre de heurs, il as réellement bossé dessus, mais a bâclé le travail en ne vérifiant rien, résultat en fait c' est un bug (n' arrive pas a charger un indicateurs qui était free chez mql, et coute maintenant 10 e avec alert...) qui génère les trades.
La bêtise incommensurable du résultat m' empêche de dévoiler ce qui se passe avec cet ea buggé, j' ai bien sur passé des heures a le tester dans tout les sens.
Il dispose d' un BE, ce qui fait qu' un retour a zéro coute effectivement des fraits, qui pourrait etre annihilé en remontant le tout de quelque pips.
Autrement a certaines époques, malgré les fraits, celui ci s' avère gagnant.
D' après mes observations, je croit comprendre que des backtest chez darwinex inclus les commissions, si ce n' est le spread (sans certitudes), mais que c' est moins évident chez jfd par exemple, qui a première vu semble a ce propos moins cher, mais entre commissions, spread et roolover, c' est pas simple.
La vérité c' est que c' est un robot unidirectionnel, ce qui reste une des cinq stratégie de base des grosses mains, qui s' automatisent a vitesse grand V, quand ce n' est pas entièrement le cas dans certaines sections comme chez goldman.
Traduction, en range, comme en tendance, même légère, même avec des corrections, il est gagnant.
Attention, pour moi gagnant c' est pas du 100 pourcent win, c' est des wins, des zéros avec fraits et des looses, mais a la fin c' est positif.
Merci de ton éventuelle aide, j' en prend bonne note, pour l' instant dans l' euphorie du truc je l' ai payé entièrement en lui demandant de bien sur apporter quelques corrections : mode buy, éventuellement un Be en territoire positif, un mode furtif contre les brokers escrow (ça existe et pas qu' un peu)... j' attend, il m' as promis plusieurs versions, on verra s' il tient parole.
En toute honnêteté, il m' as pondu une stratégie que j' avait théorisé a force d' observer le marché, mais tellement farfelu que j' aurait jamais osé le demandé, et il s' avère que c' est bien ce que je pensait, ça fonctionne.
Dernière modification par royaltea le 05 avr. 2017, 08:28, modifié 1 fois.
Re: Le looser parfait
Bien, alors l' indien voulant me refaire payer pour finir son travail baclé, on s' est quitté bon amis.
J' ai payé un peu cher mais comme attendu il m' aura fait avancer dans mon projet d' automate.
C' est comme ça, parfois l' argent c' est plus propre.
De toute façons j' aurait du surveiller les cours pour trouver le biais et ça je ne le veut pas, je m' en sens parfaitement incapable.
On repart donc a zéro mais cette foi avec un stratégie éprouvé et dument testé virtuellement :
https://www.mql5.com/en/charts/6851807/ ... 1-darwinex
Voila, si quelqu' un se montre intéressé qu' il se manifeste.
Il s' agit de partir d' un indic que j' ai payé : lopez trend, qui indiquera a la stratégie le biais en journalier, en mode very slow. Je précise que je n' ait que l' ex4.
Le reste ne devrait pas prendre un quart d' heure a un programmeur expérimenté.
Il pourra bien sur conserver a sa discrétion l' ea pour lui, avec la certitude d' avoir un robot robuste jusqu' a la défaillance de mt4 chez les brokers.
Sinon je suis repartie pour un tour chez mql, avec son lot de farces et autre simili escrots.
A bon entendeur...
J' ai payé un peu cher mais comme attendu il m' aura fait avancer dans mon projet d' automate.
C' est comme ça, parfois l' argent c' est plus propre.
De toute façons j' aurait du surveiller les cours pour trouver le biais et ça je ne le veut pas, je m' en sens parfaitement incapable.
On repart donc a zéro mais cette foi avec un stratégie éprouvé et dument testé virtuellement :
https://www.mql5.com/en/charts/6851807/ ... 1-darwinex
Voila, si quelqu' un se montre intéressé qu' il se manifeste.
Il s' agit de partir d' un indic que j' ai payé : lopez trend, qui indiquera a la stratégie le biais en journalier, en mode very slow. Je précise que je n' ait que l' ex4.
Le reste ne devrait pas prendre un quart d' heure a un programmeur expérimenté.
Il pourra bien sur conserver a sa discrétion l' ea pour lui, avec la certitude d' avoir un robot robuste jusqu' a la défaillance de mt4 chez les brokers.
Sinon je suis repartie pour un tour chez mql, avec son lot de farces et autre simili escrots.
A bon entendeur...
Re: Le looser parfait
Je pensait qu' il perdrait sur un biais haussier alors qu' il ne fait que vendre, et bien pas du tout au contraire, avec des setting tp sl changé, il gagne plus de 9000 euros sur le cac en un mois et demi, le tout en selling only, alors que le marché est haussier a l' époque sélectionné !
La preuve :
https://www.mql5.com/en/charts/6852013/ ... 1-darwinex
Le barres verticales indiquent la période backtesté. J' ai mit en setting un tp a 66 pips et sl a 50. Be a 25. 1 lot cac darwinex.
La preuve :
https://www.mql5.com/en/charts/6852013/ ... 1-darwinex
Le barres verticales indiquent la période backtesté. J' ai mit en setting un tp a 66 pips et sl a 50. Be a 25. 1 lot cac darwinex.
Re: Le looser parfait
Ah, je vois que tu as pu inverser le signal. Souvent en trading automatique c'est les stratégies les plus bêtes mais avec un bon filtrage qui fonctionnent, donc je ne suis pas trop étonné. Et en effet, ton indicateur m'a tout l'air d'être un bon plan. D'ailleurs, c'est peut-être lui qui fait des choses compliqués sans que tu ne le saches. Même trop bon en fait : il faudrait vérifier qu'il ne repeigne pas, comme par exemple, le centre de gravité de Belkhayate, ou ZigZag (le faire tourner en M1 sur EURUSD et voir ce qu'il fait).
Je ne sais pas si la démo de darwinex reprends les paramètres (commission + « swaps »), sachant d'ailleurs que chez Darwinex les swaps changent tous les jours (défois je suis payé pour shorter le pétrole, défois c'est l'inverse), je fais mes backtests avec la Birt Tick Data Suite. Si le signal est pris en daily (vu le graph posté, c'est possible mais surprenant), c'est plutôt sur le swaps qu'il faut regarder.
Reste à voir ce qui ça fait sur un compte de trade (au moins en démo), mais c'est effectivement intéressant.
Je ne sais pas si la démo de darwinex reprends les paramètres (commission + « swaps »), sachant d'ailleurs que chez Darwinex les swaps changent tous les jours (défois je suis payé pour shorter le pétrole, défois c'est l'inverse), je fais mes backtests avec la Birt Tick Data Suite. Si le signal est pris en daily (vu le graph posté, c'est possible mais surprenant), c'est plutôt sur le swaps qu'il faut regarder.
Reste à voir ce qui ça fait sur un compte de trade (au moins en démo), mais c'est effectivement intéressant.
Re: Le looser parfait
Heu oui merci, surtout pour tick data, car vous aurez remarqué que j' ai fait des backtest avec la méthode du milieu, qui se révèle en fait peu fiable lorsqu' on passe en tick data. Mais ça prend des heures pour finir un backtest.
Non l' indic ne repeint pas, c' est juste un test virtuel car il n' est pas implémenté sur l' ea.
Je vait être obligé de repayer un dev freelance pour refaire un ea avec celui ci comme filtre.
Voila, la trouvaille que je peut dévoiller c' est le Be+ pips a la foi lorsque le prix est passé positif comme négatif, voire sur deux niveaux : le prix a prit 15 pips, BE+ 3 pips, il passe le cap de 25 pips, on remonte encore le BE a 10 pips...
Voila, j' ai pas finie, par contre la j' ai une stratégie bien en tète, sans retouches.
Si tu est intéressé par le coding de celle ci c' est avec plaisir, on pourra toujours s' arranger d' une façons ou d' une autre. Si tu as pas le temps pas de soucis, j' ouvrirait bientôt un job sur mql.
A bientôt.
PS : non j' ai pas inversé le signal, le moindre copieur de trades inversé coute 100 dollars...
C' est juste l' ea qui bien calibré malgré un mode always sell arrive a gagner....
Non l' indic ne repeint pas, c' est juste un test virtuel car il n' est pas implémenté sur l' ea.
Je vait être obligé de repayer un dev freelance pour refaire un ea avec celui ci comme filtre.
Voila, la trouvaille que je peut dévoiller c' est le Be+ pips a la foi lorsque le prix est passé positif comme négatif, voire sur deux niveaux : le prix a prit 15 pips, BE+ 3 pips, il passe le cap de 25 pips, on remonte encore le BE a 10 pips...
Voila, j' ai pas finie, par contre la j' ai une stratégie bien en tète, sans retouches.
Si tu est intéressé par le coding de celle ci c' est avec plaisir, on pourra toujours s' arranger d' une façons ou d' une autre. Si tu as pas le temps pas de soucis, j' ouvrirait bientôt un job sur mql.
A bientôt.
PS : non j' ai pas inversé le signal, le moindre copieur de trades inversé coute 100 dollars...
C' est juste l' ea qui bien calibré malgré un mode always sell arrive a gagner....
Re: Le looser parfait
Je reçu le fichier mql du dev indien, y' a du bouleau dessus, dommage qu' il n' arrive pas a charger un indicateur : two period rsi.
Je met le tout a la disposition du public, si quelqu' un désire se pencher dessus.
Je met pas le logo du dev a insérer dans files, je pense pas que c' est ça qui fait bugger l' ea.
Les trois premiers sont des indicateurs, a insérer vous savez ou, indian est l' expert.
Two périod rsi bugge et ne se charge pas. On avait déja eut du mal parce que celui ci n' est plus dispo en free mais coute désormais dix dollars. Ceci explique peu etre cela.
PS : voici l' ex4 proto que je reçu :
Je met le tout a la disposition du public, si quelqu' un désire se pencher dessus.
Je met pas le logo du dev a insérer dans files, je pense pas que c' est ça qui fait bugger l' ea.
Les trois premiers sont des indicateurs, a insérer vous savez ou, indian est l' expert.
Two périod rsi bugge et ne se charge pas. On avait déja eut du mal parce que celui ci n' est plus dispo en free mais coute désormais dix dollars. Ceci explique peu etre cela.
PS : voici l' ex4 proto que je reçu :
Re: Le looser parfait
il faut télécharger two period rsi sur le site du dev sur mql et compiler l' expert, et ça fonctionne..
Re: Le looser parfait
Ca fonctionne, par contre je sais pas comment il as fait son compte l' indien.
C' est plutot encourageant, beaucoup de breakevens, j' aurait aimé un BE+ pips, j' avait pas imaginé que se serait autant. Et maintenant que je me suis mit le dev a dos avec ses betises d' indicateur qui se chargeait pas je suis un peu vert la..
C' est plutot encourageant, beaucoup de breakevens, j' aurait aimé un BE+ pips, j' avait pas imaginé que se serait autant. Et maintenant que je me suis mit le dev a dos avec ses betises d' indicateur qui se chargeait pas je suis un peu vert la..
Re: Le looser parfait
Allez voici l' ea terminé et fonctionnel, je le laisse pour tout le monde, de toute façons connaissant un peu les gens, entre les septiques, les timides, ceux qui savent pas s' en servir, ceux qui ne jurent que par le manuel et ceux qui ont déja leur robots, si ça peut aider une ou deux personnes ce sera déja ça de gagné.
Bien sur le sujet est ouvert a la discussion, ne serait que sur des settings gagnant ou autres, comme d' éventuelles modifs.
Bonsoir
Bien sur le sujet est ouvert a la discussion, ne serait que sur des settings gagnant ou autres, comme d' éventuelles modifs.
Bonsoir
- Fabien LABROUSSE
- Administrateur
- Messages : 17719
- Inscription : 17 mars 2008, 19:41
- Localisation : Paris, France
Re: Le looser parfait
Lol, ça me rapelle l'époque où on était tous à fond sur les EAs et que l'on partageait régulièrement des backtests.
Ca fait longtemps que je ne fait plus de backtests, donc je ne sais pas comment MT4 a évolué à ce sujet.
Mais je vois dans ton backtest que tu as une mauvaise qualité de modelage pour améliorer cela et passer à une qualité optimale de 90%, à l'époque il fallait télécharger l'historique du produit concerné dans le time frame utilisé pour le backtest.
Ca fait longtemps que je ne fait plus de backtests, donc je ne sais pas comment MT4 a évolué à ce sujet.
Mais je vois dans ton backtest que tu as une mauvaise qualité de modelage pour améliorer cela et passer à une qualité optimale de 90%, à l'époque il fallait télécharger l'historique du produit concerné dans le time frame utilisé pour le backtest.

La Structure (par VideoBourse) : Formation sur mesure et évolutive pour optimiser compréhension et résultats en trading
Re: Le looser parfait
Oui tu fait bien de préciser ça, entièrement d' accord, j' ai dailleurs 15 jours gratuit avec tick data pour des backtests sérieux. Effectivement en tick c' est plus la meme, et généralement un graph archi gagnant se transforme en perdant.
J' allait mettre en garde d' éventuels utilisateurs a ce propos. Dailleurs je décèle un problème avec le Be, dans le code j' ai cru comprendre qu' il était bloqué a 10, sans certitudes.
Moi sur mon i5 M de 2012 sur portable, un backtest même sans graphique me prend des heures, voir des jours entiers pour quelques mois.
C' est aussi pour ça que je partage, j' ai aucune idée du potentiel de l' ea.
Surtout qu' il me parait vraiment capricieux, énormément de sell, a la suite sans transition la plupart du temps... y' a bien un mode only sell ou buy, ça peut aider ceux qui suivent une tendance a mitrailler quelque point a la suite, dommage que le Be se déclenche si souvent, parfois a tord.
J' allait mettre en garde d' éventuels utilisateurs a ce propos. Dailleurs je décèle un problème avec le Be, dans le code j' ai cru comprendre qu' il était bloqué a 10, sans certitudes.
Moi sur mon i5 M de 2012 sur portable, un backtest même sans graphique me prend des heures, voir des jours entiers pour quelques mois.
C' est aussi pour ça que je partage, j' ai aucune idée du potentiel de l' ea.
Surtout qu' il me parait vraiment capricieux, énormément de sell, a la suite sans transition la plupart du temps... y' a bien un mode only sell ou buy, ça peut aider ceux qui suivent une tendance a mitrailler quelque point a la suite, dommage que le Be se déclenche si souvent, parfois a tord.
- Loverotten
- Membre assidu
- Messages : 401
- Inscription : 30 sept. 2015, 04:34
Re: Le looser parfait
Dans la plupart des cas, un BE traduit une "peur". Il vaut mieux un déclenchement de TrStop à une certaine limite plutôt qu'un BE. A part ça, travail honorable, bien que les actions d'entrées paraissent un peu confuses. Et HeikenAshi, pourquoi ? Y'avait mieux nan ?...
Re: Le looser parfait
C' est une bonne idée le trstop déclenchable a distance.
C' est pire que confus la, je croit que malgré tout son beau code le bidule est court circuité, ne fait sans relâche pratiquement que vendre, tout le temps, dès un trades fini c' est repartie.
Le heiken ashi si tu veut moi le prix j' avait décidé de le transformer a partir des sub windows métatrader, avec le zup, le rsi et j' avait pas trouvé autre chose que heiken pour représenter celui ci en dehors de la fenetre pincipale. De toute façons les extrémités sont correctes dans ce mode, y' as que la queu de bougie qui lagge.
Le tout mixé les un avec les autres (mais pas possible, il m' as fait un shift dans le code) et divisé en 100 levels, a partir desquelles je souhaitait soit établir une stratégie systématique de hauteur de déclenchement, soit et ou établir des scénarios/plan déterminé a l' avances de séquences, toujours a partir d' un mix de la plus ou moins hauteur des indics, qui pour moi se trouvait sur la même sub window... tu comprend ?
C' est pire que confus la, je croit que malgré tout son beau code le bidule est court circuité, ne fait sans relâche pratiquement que vendre, tout le temps, dès un trades fini c' est repartie.
Le heiken ashi si tu veut moi le prix j' avait décidé de le transformer a partir des sub windows métatrader, avec le zup, le rsi et j' avait pas trouvé autre chose que heiken pour représenter celui ci en dehors de la fenetre pincipale. De toute façons les extrémités sont correctes dans ce mode, y' as que la queu de bougie qui lagge.
Le tout mixé les un avec les autres (mais pas possible, il m' as fait un shift dans le code) et divisé en 100 levels, a partir desquelles je souhaitait soit établir une stratégie systématique de hauteur de déclenchement, soit et ou établir des scénarios/plan déterminé a l' avances de séquences, toujours a partir d' un mix de la plus ou moins hauteur des indics, qui pour moi se trouvait sur la même sub window... tu comprend ?
Re: Le looser parfait
Je cite feu ppp qui sur son forum darwin cta ne disait pas que des betises il faut le reconnaitre :
"Si tu voulais parler de la stratégie 'Antifragile', ce n'est qu'une succession de micro-position ouvertes de manière temporelle qui sont quasiment sûr de perdre.
Sauf que quasi sûr, ça n'existe pas en trading.
Et comme son inverse fait crasher un compte.
L'effet de cet inverse inversé c'est que tu chopperas forcément (et beaucoup plus tôt que tu ne le penses) une position dont le prix ne reviendra pas de sitôt te faire coucou.
Du coup, tu te retrouves à gérer un Positive Black Swan (l'inverse d'un cygne noir).
J'espère que je n'ai pas été trop compliqué à expliquer ce type de phénomène
Ceci étant, faut vraiment être couillu pour jouer cette stratégie."
J' avait pas complètement capté le truc avec sa façons de parler, mais c' est peu etre encore la manière la plus robuste de gagner sur le marché, durant longtemps.
"Si tu voulais parler de la stratégie 'Antifragile', ce n'est qu'une succession de micro-position ouvertes de manière temporelle qui sont quasiment sûr de perdre.
Sauf que quasi sûr, ça n'existe pas en trading.
Et comme son inverse fait crasher un compte.
L'effet de cet inverse inversé c'est que tu chopperas forcément (et beaucoup plus tôt que tu ne le penses) une position dont le prix ne reviendra pas de sitôt te faire coucou.
Du coup, tu te retrouves à gérer un Positive Black Swan (l'inverse d'un cygne noir).
J'espère que je n'ai pas été trop compliqué à expliquer ce type de phénomène
Ceci étant, faut vraiment être couillu pour jouer cette stratégie."
J' avait pas complètement capté le truc avec sa façons de parler, mais c' est peu etre encore la manière la plus robuste de gagner sur le marché, durant longtemps.
Re: Le looser parfait
Je jetterai peut être un oeil, mais sans vouloir te décevoir, par expérience, ce type de courbe d'equity est souvent fausse, alors pas nécessairement pas intention et ton discours montre que ça n'est clairement pas le cas, mais due le plus souvent a une erreur dans le code.
Cela dit, je peux me tromper et c'est tout le mal que je te le souhaite.
Cela dit, je peux me tromper et c'est tout le mal que je te le souhaite.
Re: Le looser parfait
C' est clairement erroné d' une façons ou d' une autre, d' autant qu' entre ce que j' avait imaginé, le guy que j' ai eut sur skype n' étant surement pas le coder final, et ce que j' ai eut en guise de proto, avec un soucis d' indic, c' est du travail forcément blaclé d' un coté ou de l' autre.
Pas si grave, d' un sens ça m' aura permis me construire une stratégie toute bêtes qui reste a mettre en oeuvre. J' allait m' arracher les cheveux avec les divergence qui peuvent durer des kms comme déjà exprimé sur ce forum, des scénarios a gogo même si c' est souvent cinq ou six séquences qui revienne le plus souvent.
Du coup je ne sais absolument pas comment il ouvre, le tp et sl fonctionne, c' est peu être la seule chose dont je suis sur. Le Be je sais toujours pas, j' aurait aimé le déconnecter comme demandé mais bon c' est fini avec lui la, dommage son code as l' air correct et bien construit, les indiens ont de longue date accroché a la prog.
Pas si grave, d' un sens ça m' aura permis me construire une stratégie toute bêtes qui reste a mettre en oeuvre. J' allait m' arracher les cheveux avec les divergence qui peuvent durer des kms comme déjà exprimé sur ce forum, des scénarios a gogo même si c' est souvent cinq ou six séquences qui revienne le plus souvent.
Du coup je ne sais absolument pas comment il ouvre, le tp et sl fonctionne, c' est peu être la seule chose dont je suis sur. Le Be je sais toujours pas, j' aurait aimé le déconnecter comme demandé mais bon c' est fini avec lui la, dommage son code as l' air correct et bien construit, les indiens ont de longue date accroché a la prog.
Re: Le looser parfait
Bon imaginons être en face d' une erreur de conceptions de stratégie bien codé mais en quelque sorte anti caduque, on pourrait s' attendre a un coup de bol, une foi bien calibré sur les sorties, je suis sur que ce serait pas la première foi qu' un accident s' avère une découverte ou tout du moins ait un effet positif.
J' aurait aimé un BE -+pips, déconnectable. Et son inverse lors d' excursion en territoire négatif et qui remonte a zéro voir quelque pips positif.
Evidemment un trstop déclenchable comme l' as souligné leverotten est aussi espéré.
J' aurait aimé un BE -+pips, déconnectable. Et son inverse lors d' excursion en territoire négatif et qui remonte a zéro voir quelque pips positif.
Evidemment un trstop déclenchable comme l' as souligné leverotten est aussi espéré.
Re: Le looser parfait
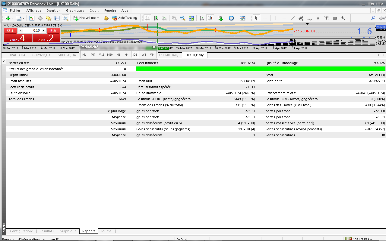
Voici la réalité d' un backtest tick data a 99 pourcent :
Donc un beau looser a redresser si possible.
Je recherche donc des programmeurs pour coder un mode reverse, be plus pips, et trstop.Le tout a discuter bien entendu. Si celui ci désire se faire payer, on peut toujours passer par mql pour encadrer le tout. Je préfèrerait un francophone pour tout ça, merci.
Donc un beau looser a redresser si possible.
Je recherche donc des programmeurs pour coder un mode reverse, be plus pips, et trstop.Le tout a discuter bien entendu. Si celui ci désire se faire payer, on peut toujours passer par mql pour encadrer le tout. Je préfèrerait un francophone pour tout ça, merci.
Re: Le looser parfait
Salut,
je ne voudrais pas te décourager, mais s'il suffisait d'inverser le sens des prises de positions pour inverser le sens d'une équity, nous serions tous milliardaires.
Je ne voudrais pas non plus qu'une fois de plus tu payes pour un résultat tout aussi négatif que celui pour lequel tu as déja dépensé.
De plus, lorsque je lis ce que tu écris à propos de ta méthode, mon sentiment est qu'elle est plus le fruit d'une intuition, d'un sentiment, que quelque chose de durement éprouvée sur les marchés, on sent bien que ça n'est pas carré, que c'est un peu au gré des mouvements du marché et des nouvelles découvertes que ces mouvements amènent.
Si je peux me permettre un conseil:
--soit, apprends la programmation, y a plein de bon tuto sur internet et ensuite fais toi la main sur MT4, avec des codes libres et existants,
--soit trades "ta méthode" durant 6 mois, tous les jours et sort un track record sur lequel tu pourras te reposer et avoir "l'assurance" que tu as une méthode qui tient la route et qui vaut la peine d'être programmer, soit en payant un programmeur, soit en trouvant un terrain d'échange profitable pour les 2.
Bonne chance.
je ne voudrais pas te décourager, mais s'il suffisait d'inverser le sens des prises de positions pour inverser le sens d'une équity, nous serions tous milliardaires.

Je ne voudrais pas non plus qu'une fois de plus tu payes pour un résultat tout aussi négatif que celui pour lequel tu as déja dépensé.
De plus, lorsque je lis ce que tu écris à propos de ta méthode, mon sentiment est qu'elle est plus le fruit d'une intuition, d'un sentiment, que quelque chose de durement éprouvée sur les marchés, on sent bien que ça n'est pas carré, que c'est un peu au gré des mouvements du marché et des nouvelles découvertes que ces mouvements amènent.
Si je peux me permettre un conseil:
--soit, apprends la programmation, y a plein de bon tuto sur internet et ensuite fais toi la main sur MT4, avec des codes libres et existants,
--soit trades "ta méthode" durant 6 mois, tous les jours et sort un track record sur lequel tu pourras te reposer et avoir "l'assurance" que tu as une méthode qui tient la route et qui vaut la peine d'être programmer, soit en payant un programmeur, soit en trouvant un terrain d'échange profitable pour les 2.
Bonne chance.
Re: Le looser parfait
Oui, effectivement, les résultats d'un BT te permettent de constater l'inneficience de la stratégie déployée, mais en aucun cas(fut-il a 100%) ne te donnes la possibilité d'en déduire un quelconque diagnostique.
Soit comme le dit neo éprouve ta méthode en discro pendant un laps de temps suffisant pour en tirer quelques enseignement, soit épluche tous les ordres passés, un par un, sur le graphique de ton bt.
C'est long et chiant,(plusieurs mois ou 6149 ordres
) mais si tu ne fais pas cela, rien ne te permet de déduire quoi que ce soit comme action corrective, ni reverse, ni be+pips, ni traill, tu ne sais rien!
Tu tournes en rond dans le brouillard.
Bon courage quand même
Soit comme le dit neo éprouve ta méthode en discro pendant un laps de temps suffisant pour en tirer quelques enseignement, soit épluche tous les ordres passés, un par un, sur le graphique de ton bt.
C'est long et chiant,(plusieurs mois ou 6149 ordres

Tu tournes en rond dans le brouillard.
Bon courage quand même
Re: Le looser parfait
je me moque complètement de la méthode qui me permettra de gagner, je lui demande juste d' être constante et robuste. S' il faut pour cela ouvrir de ordres au hasard ou de façons temporelle ça me pose pas de problème de conscience que cela ne soit pas carré du tout.
J' en aurait le cœur net et compte bien repayer pour finir sur ce concept, mais pas deux cent euros cette foi ci, une trentaine suffiront largement.
Voila, j' ai rien d' autre a ajouter, maintenant si vous avez une autre manière de faire, on peut toujours en discuter mais j' ai l' impression que je risque de parler tout seul longtemps si je demande aux autres leurs stratégies gagnantes.
J' en aurait le cœur net et compte bien repayer pour finir sur ce concept, mais pas deux cent euros cette foi ci, une trentaine suffiront largement.
Voila, j' ai rien d' autre a ajouter, maintenant si vous avez une autre manière de faire, on peut toujours en discuter mais j' ai l' impression que je risque de parler tout seul longtemps si je demande aux autres leurs stratégies gagnantes.